External Plugin
What are external plugin and plugin runner#
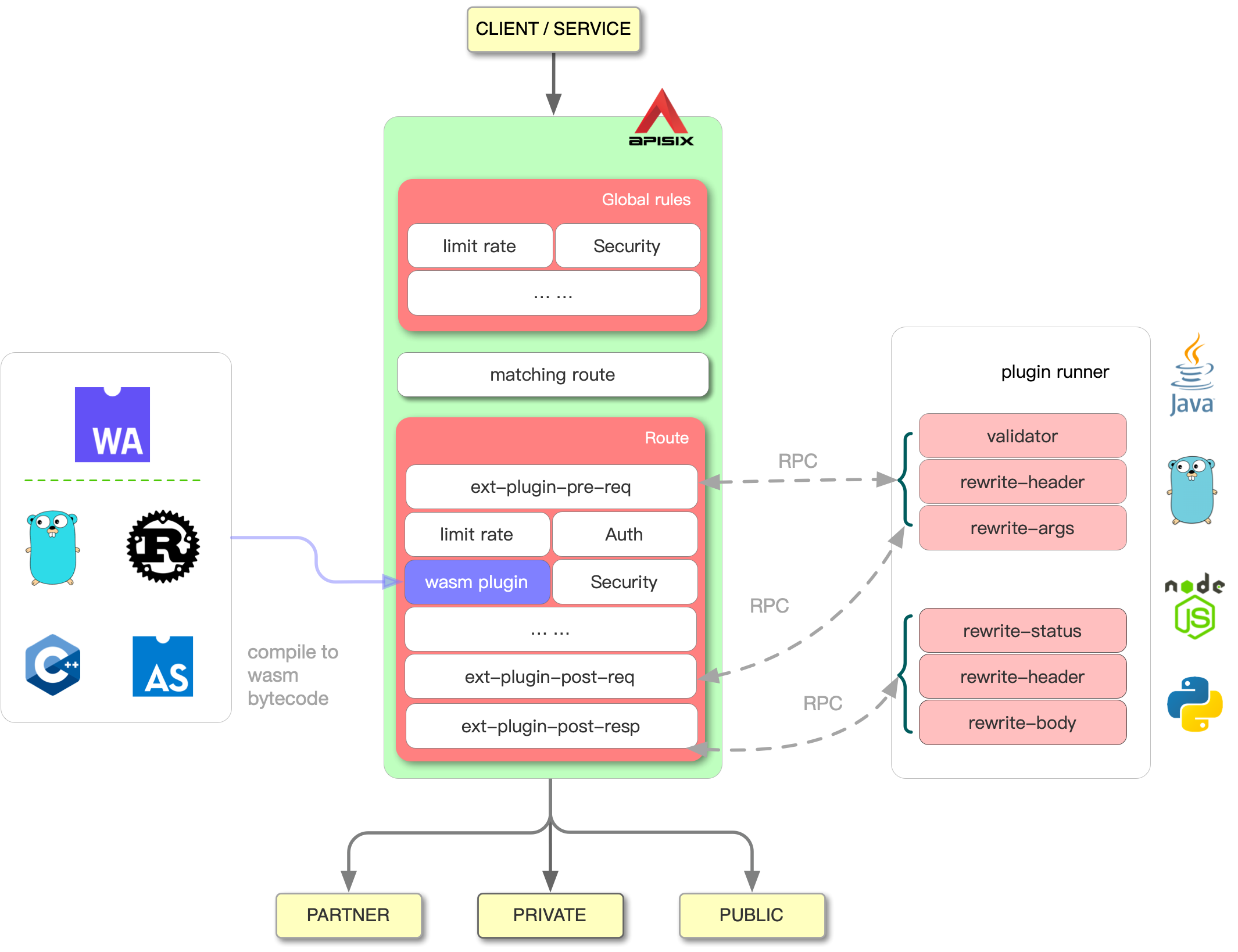
APISIX supports writing plugins in Lua. This type of plugin will be executed inside APISIX. Sometimes you want to develop plugins in other languages, so APISIX provides sidecars that load your plugins and run them when the requests hit APISIX. These sidecars are called plugin runners and your plugins are called external plugins.
How does it work#
When you configure a plugin runner in APISIX, APISIX will run the plugin runner as a subprocess. The process will belong to the same user of the APISIX process. When we restart or reload APISIX, the plugin runner will be restarted too.
Once you have configured ext-plugin-* plugins for a given route, the requests
which hit the route will trigger RPC call from APISIX to the plugin runner via
unix socket.
The plugin runner will handle the RPC call, create a fake request at its side, run external plugins and return the result back to APISIX.
The target external plugins and the execution order are configured in the ext-plugin-*
plugins. Like other plugins, they can be enabled and reconfigured on the fly.
How is it implemented#
If you are interested in the implementation of Plugin Runner, please refer to The Implementation of Plugin Runner.
Supported plugin runners#
- Java: https://github.com/apache/apisix-java-plugin-runner
- Go: https://github.com/apache/apisix-go-plugin-runner
- Python: https://github.com/apache/apisix-python-plugin-runner
- JavaScript: https://github.com/zenozeng/apisix-javascript-plugin-runner
Configuration for plugin runner in APISIX#
To run the plugin runner in the prod, add the section below to config.yaml:
ext-plugin:
cmd: ["blah"] # replace it to the real runner executable according to the runner you choice
Then APISIX will manage the runner as its subprocess.
Note: APISIX can't manage the runner on the Mac in v2.6.
During development, we want to run the runner separately so that we can restart it without restarting APISIX first.
By specifying the environment variable APISIX_LISTEN_ADDRESS, we can force the runner to
listen to a fixed address.
For instance:
APISIX_LISTEN_ADDRESS=unix:/tmp/x.sock ./the_runner
will force the runner to listen to /tmp/x.sock.
Then you need to configure APISIX to send RPC to the fixed address:
ext-plugin:
# cmd: ["blah"] # don't configure the executable!
path_for_test: "/tmp/x.sock" # without 'unix:' prefix
In the prod environment, path_for_test should not be used and the unix socket
path will be generated dynamically.
FAQ#
When managing by APISIX, the runner can't access my environment variable#
Since v2.7, APISIX can pass environment variables to the runner.
However, Nginx will hide all environment variables by default. So you need to
declare your variable first in the conf/config.yaml:
nginx_config:
envs:
- MY_ENV_VAR
APISIX terminates my runner with SIGKILL but not SIGTERM!#
Since v2.7, APISIX will stop the runner with SIGTERM when it is running on
OpenResty 1.19+.
However, APISIX needs to wait for the runner to quit so that we can ensure the resource for the process group is freed.
Therefore, we send SIGTERM first. And then after 1 second, if the runner is still running, we will send SIGKILL.